SKN-U310GT 网卡连接注意事项及故障排查
前言:Windows10 和 Windows11系统安装 U310GT 网卡
, 第一次安装此网卡,正常是自动更新驱动,不需要手动安装驱动的。如链接网卡不识别,或者出现协商速率只有 10M 的情况下,可以在瑞昱官网下载驱动更新一下(瑞昱官网链接:
https://www.realtek.com/Download/List?cate_id=584Migh taswelltrythenewestversionrightfromRealtekanyway.)。
大家可以自行根据自身电脑的系统版本,选择下载合适的驱动更新包,注意下载带有 Auto Installation Program 的,不要下载错了 。 (本文以 Windows11系统为例)。

SKN-U310GT 驱动安装教程
一 鼠标右键点击此电脑,下拉找到管理选项。
、

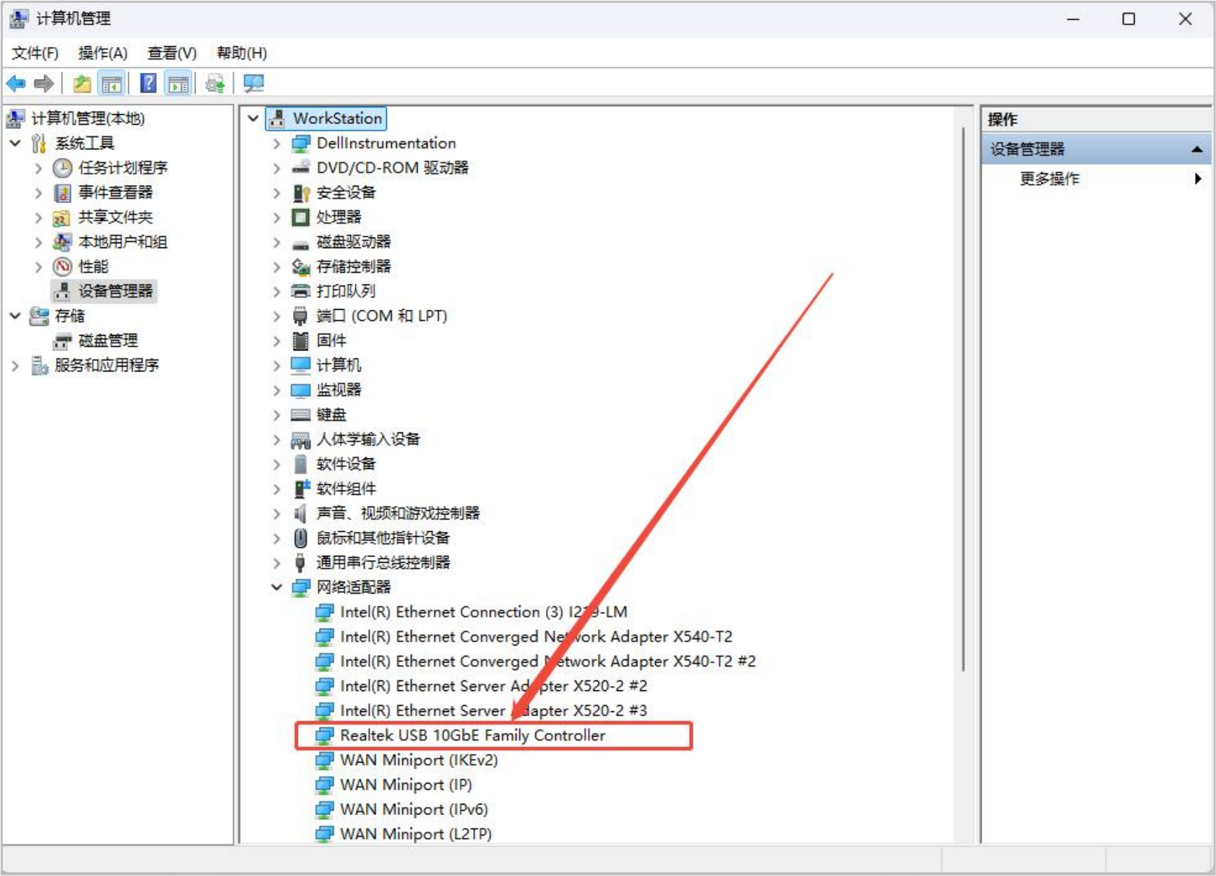
二、点击设备管理器,找到网络适配器。

网 络 适 配 器 中 Realtek ( R ) USB Ethernet Controller 即 为SKN-U310GT 网卡未更新驱动的状态。
这时候,我们就可以打开下载好的驱动安装程序进行安装。
三、打开驱动安装程序,点击下一步,然后点击安装。

四、等待驱动安装完成后,重新回到网络适配器页面进行查看。可以看到 Realtek( R)USB Ethernet Controller 已经更新为 Realtek USB 10Gbe Family Controller。

然后进到网络连接面板,查看网卡协商速率是否正常。

iperf3 带宽测试
测试环境:
电脑 A 安装 SKN-U310GT 网卡,电脑 B 安装 Intel X540 网卡。两张网卡之间使用 1.5 米的 8 类屏蔽线进行连接 ,两台电脑的网卡 IP均在同一网段。 电脑 A 将部署为 iperf3 测试 client 端 ,电脑 B 将部署为 iperf3 测试 server 端。

一、部署 server 端
1.电脑 B 下载并运行 iperf3 的 Server端。登录https://iperf.fr/iperf-download.php,点击“https://files.budman.pw/”。

点击要下载的版本。

2.将下载好的 iperf3 压缩包解压至两台电脑的桌面。

3.打开解压好的文件夹,在导航栏输入 cmd,然后点击回车。

4.输入 “iperf3.exe -s”,回车,开启 server 端。

二、部署 client 端
同样方法在电脑 A 上下载、解压 iperf3 并运行 cmd。
输入 “iperf.exe -c 192.168.10.1 -t10 -O 3 -w 256k -P 4 ”(IP为电脑 B 网卡的 IPv4 地址),输入完点击回车,此命令是测试
SKN-U310GT 的上行带宽,测得结果为 9.34G bits/sec。

输入 “iperf.exe -c 192.168.10.1 -t10 -O 3 -w 256k -P 4 -R” (IP 为电脑 B 网卡的 IPv4 地址),输入完点击回车,此命令是测试SKN-U310GT 的下行带宽,测得结果为 9.06G bits/sec。

测速不达标排查
前言:SKN-U310GT 传输速度和连接的 USB 接口规格有关系。
一、 USB 接口规格速率说明
①USB 3.2 Gen 1,理论最大宽带 5G;
②USB3.2GEN 2 ,理论最大宽带 10G ,电脑可以识别出来 10G,但是实际测试在 7G 左右;
③USB3.2GEN 2*2,理论最大传输宽带 20G,电脑可以识别出来10G,实际测试在 9G 左右。
建议想达到比较好的效果,建议选择 USB3.2GEN2*2 接口。
2、关于雷电接口。
雷电接口兼容 USB 协议,所以雷电 3/4/5 接口都是可以使用此网卡进行连接的。
3、关于 MAC 设备不识别 10G。
MAC 设备雷电口因系统和网卡驱动原因,目前连接后只能识别显示为 5G 连接,但实际测速可以达到超 5G 速度。
网卡连接的主机接口规格可以通过 USBviewer 查看
①此软件可在兮克官网下载中心——终端软件中进行下载。(兮克官网下载中心链接:
https://seekswan.com/user/pages/download-center.html)

②打开软件,点击此网卡,然后查看 summary 信息。 看看 USB version 规格是多少。

二、主板 USB 接口参数调整
1.进到设备管理器,找到通用串行总线控制器——通用 USB 集线器。右键点击后再点击属性。

2.点击电源管理,然后取消勾选 “允许计算机关闭此设备以节约电源
(A)” , 然后点击确定。

3.进到 Windows 控制面板里,找到电源选项。

4.将电源计划选择高性能,并点击更改计划设置。

5.点击更改高级电源设置。

6.点击 USB 设置——USB 选择性暂停设置。然后把设置改为已禁用。

7.如果主板 bios 版本过低,也是会影响端口规格和协商速率。 可以尝试更新一下主板 bios。
























请登录后查看评论内容